![]() | Name | Last modified | Size | Description |
|---|---|---|---|---|
| Parent Directory | - | |||
![]() | Lesson 7.1 The UML Sequence Diagram.pptx | 2023-01-22 07:41 | 677K | |
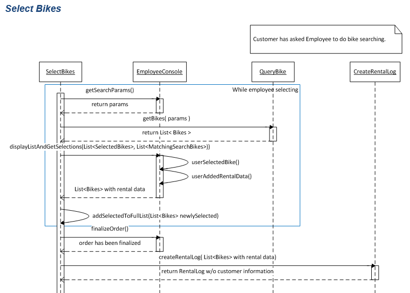
![]() | bike_shop_sequence_diagram.png | 2024-01-20 20:47 | 41K | 7. UML Sequence Diagrams |
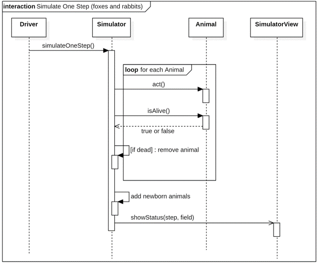
![]() | fnr_sequence_diagram1.png | 2023-01-22 07:46 | 22K | 7. UML Sequence Diagrams |
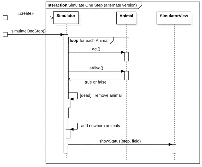
![]() | fnr_sequence_diagram1a.png | 2023-01-22 07:46 | 20K | 7. UML Sequence Diagrams |
![]() | UML Sequence Diagram.mp4 | 2023-01-22 12:11 | 19M | Video (11:15) |